黑马云盘综合案例
黑马云盘综合案例
各位学生,要自己独立完成综合案例
以小组为单位,进行讨论分析
在实现案例代码过程中,有问题:先小组讨论 , 没解决问题再找老师
基础功能:文件上传、文件下载、浏览子目录(稍微修改下代码就可完成)
如果想要锻炼自己:在完成综合案例后,自己在独立从头写一遍
- 综合案例中使用的技术:面向对象、String、File、IO、集合|数组、网络编程、多线程
想要提升自己:就把加强版的黑马云盘独立完成
- 增加:commons-io、封装了自定义协议类
学习目标
理解需求 ,通过文档能够独立完成代码的开发
一 需求说明
实现一个乞丐版云盘。
云盘项目包含客户端和服务端,通过客户端可以查看网盘内容,可以下载网盘中的文件,上传文件到网盘中

网盘内容功能:已写过
//获取给定目录下的文件内容
File类提供一个方法: File[] listFiles() //当前目录下所有内容上传文件功能:已讲解
网络编程课堂案例下载网盘中的文件:未完成
黑马云盘系统:
- 通过客户端,查看服务端上的文件或目录
- 通过客户端,把服务端本地文件下载到客户端
- 通过客户端,把客户端本地文件上传到服务端
二 概要设计
2.1 服务端实现

2.2 客户端实现

三 详细设计
3.1 技术选型
- 使用TCP编程技术实现客户端和服务端的开发,完成文件上下传的功能
- 自定义客户端和服务端之间的通讯协议
- 服务端多线程技术,实现高并发访问
- 自定义异常维护业务安全
- 使用JDK现有的API完成相关业务
- Socket,ServerSocket网络编程
- File文件类
- IO流相关类
- ResourceBundle配置文件读取
- 读取当前项目中src目录下的.properties配置文件

3.2 协议定义
协议介绍
协议就是客户端和服务端通讯双方共同遵守的规定。
TCP协议是区分客户端服务端的一个比较底层的协议,传输的数据是字节码数据,如下

当客户端连接服务端后,若要上传一个文件到服务端。直接将文件数据传给服务端,那么服务端该如何识别这个数据呢。对于服务端来讲收到的都是字节数据,服务端该如何识别客户端的操作意图,如果是上传文件,那么文件的类型是什么,文件的名字是什么等等信息。
怎样让双方在沟通时理解对方的信息呢?
我们可以把要发送给对方的数据前加一行描述信息,我们可以称为头信息。这个头信息包含了我要干什么,我的数据有哪些属性等信息,发头信息后再把具体的数据发送给对方。这样对方先把头信息获取,知道了我要做什么操作,发送过来的数据是是什么有什么数据,再接收具体的数据,就搞定了。

加了头信息的数据如下:

自定义协议
我们约定双方发送数据前要先发送一个头信息,如下
type=操作类型,fileName=文件名,status=操作状态,message=说明信息\r\n说明:第一行头信息要和数据分开,用行分隔符分开即可,每个信息使用 key=value键值对表示,么个信息使用逗号分隔
- type:操作类型,对应的值可以是如下:
scan:表示浏览目录操作
upload:表示上传操作
download:表示下载操作
下载操作示例:
type=download- fileName:要浏览操作文件的文件名
下载文件“美女.jpg”示例:
type=download,fileName=美女.jpg- status:操作状态
表示服务端收到客户端请求后回复操作状态,ok表示成功,failed表示失败- message:说明信息
其他附加说明信息一次文件下载的示例:
客户端发送请求:
type=download,fileName=root/美女.jpg,status=null,message=null\r\n服务端响应请求:
成功
type=download,fileName=root/美女.jpg,status=ok,message=null\r\n 01010101010010美女数据010100101001010失败
type=download,fileName=root/美女.jpg,status=failed,message=文件不存在!\r\n
协议的封装
为了方便协议的定义和解析,我们可以使用面向对象的思想进行封装成一个类,Protocol
// 把协议封装成一个类
public class Protocol {
//协议数据
private String type; // 操作类型
private String fileName;// 操作文件
private String status; // 操作状态
private String message; // 说明信息
/**
* 操作类型
*/
public static class Type {
public static final String SCAN="scan";//浏览
public static final String UPLOAD="upload";//浏览
public static final String DOWNLOAD="download";//浏览
}
/**
* 操作状态
*/
public static class Status {
public static final String OK="ok";//成功
public static final String FAILED="failed";//失败
}
//省略其他构造器及getter/setter
}自定义协议:客户端和服务端两端程序之间交互的一种固定格式
- 客户端:
- 发送自定义协议:Type=操作功能,FileName=文件名或目录名,Status=交互状态,Message=状态消息
- 自定义协议,就一个拼接的字符串
- 发送自定义协议:Type=操作功能,FileName=文件名或目录名,Status=交互状态,Message=状态消息
- 服务端:
- 接收自定义协议:客户端发送的自定义协议
- 大白话:接收客户端发送的字符串
- 解决自定义协议
- 把字符串进行切割,取出自己需要的内容
- 接收自定义协议:客户端发送的自定义协议
3.3 功能接口的定义
这里的接口,指定的是服务端暴露出来的功能。比如文件浏览功能,只要按照该接口指定的方式传输数据,就能完成功能了。
文件浏览
客户端与服务端的交互流程

数据交互
请求:客户端 ---> 服务端
type=scan,fileName=需要浏览的目录,status=null,message=null\r\n响应: 服务端 --->客户端
成功:
type=scan,fileName=需要浏览的目录,status=ok,message=null, xxx xxxxxx //File类型 File的名字 目录 目录名 文件 文件名失败:
type=scan,fileName=null,status=failed,message=目录不存在,只能浏览当前子目录, #没有后续数据失败的原因,就是服务端没有对应的目录,无法遍历。
文件上传
文件上传交换流程

数据交互
请求:客户端 ---> 服务端
type=upload,fileName=要上传的文件,status=null,message=null,注意:文件要体现在服务端的位置。客户端看到的文件都是基于服务端某一个文件夹而存在的,我们把这个文件夹叫做root。
服务端开发时,可以任意指定一个合法的文件夹当做这个root。响应: 服务端 --->客户端
成功
告诉客户端,文件可以上传的 ```type=upload,fileName=要上传的文件,status=ok,message=null,
客户端收到信息后,继续上传文件信息,文件接收完毕后继续响应 ``` type=upload,fileName=要上传的文件,status=ok,message=文件上传成功,失败
如果发现服务端已经存在该文件,提示客户端不要上传 ```type=upload,fileName=要上传的文件,status=failed,message=文件已存在
文件下载
文件下载流程

数据交互
请求:客户端 ---> 服务端
type=download,fileName=下载的文件名,status=null,message=null,响应: 服务端 --->客户端
成功
type=download,fileName=下载的文件名,status=ok,message=134448, 010101010010下载的文件字节数据010101010010100101001010010010010101....需要将下载的文件字节数据保存到文件中
失败
type=download,fileName=下载的文件名,status=failed,message=文件不存在,请选择当前存在的子文件,只有协议数据,没有实际下载的文件数据
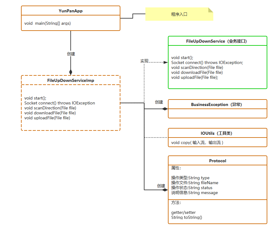
3.4 基础架构
服务端架构

代码结构:

基础代码请看看今天资料
客户端架构

项目结构:

基础代码请看看今天资料
四 开发实战
基于资料中提供的基础框架代码,完成客户端和服务端的开发.
资料中有代码
